How automated parking works
Learn how to integrate our APIs for automated parking
This guide aims to provide clarity on the flow and APIs needed for automated parking
Prerequisites
Parking locations must be imported into Setel’s database before automated parking can be enabled. This integration applies only to locations equipped with License Plate Reader (LPR) technology.
How it works
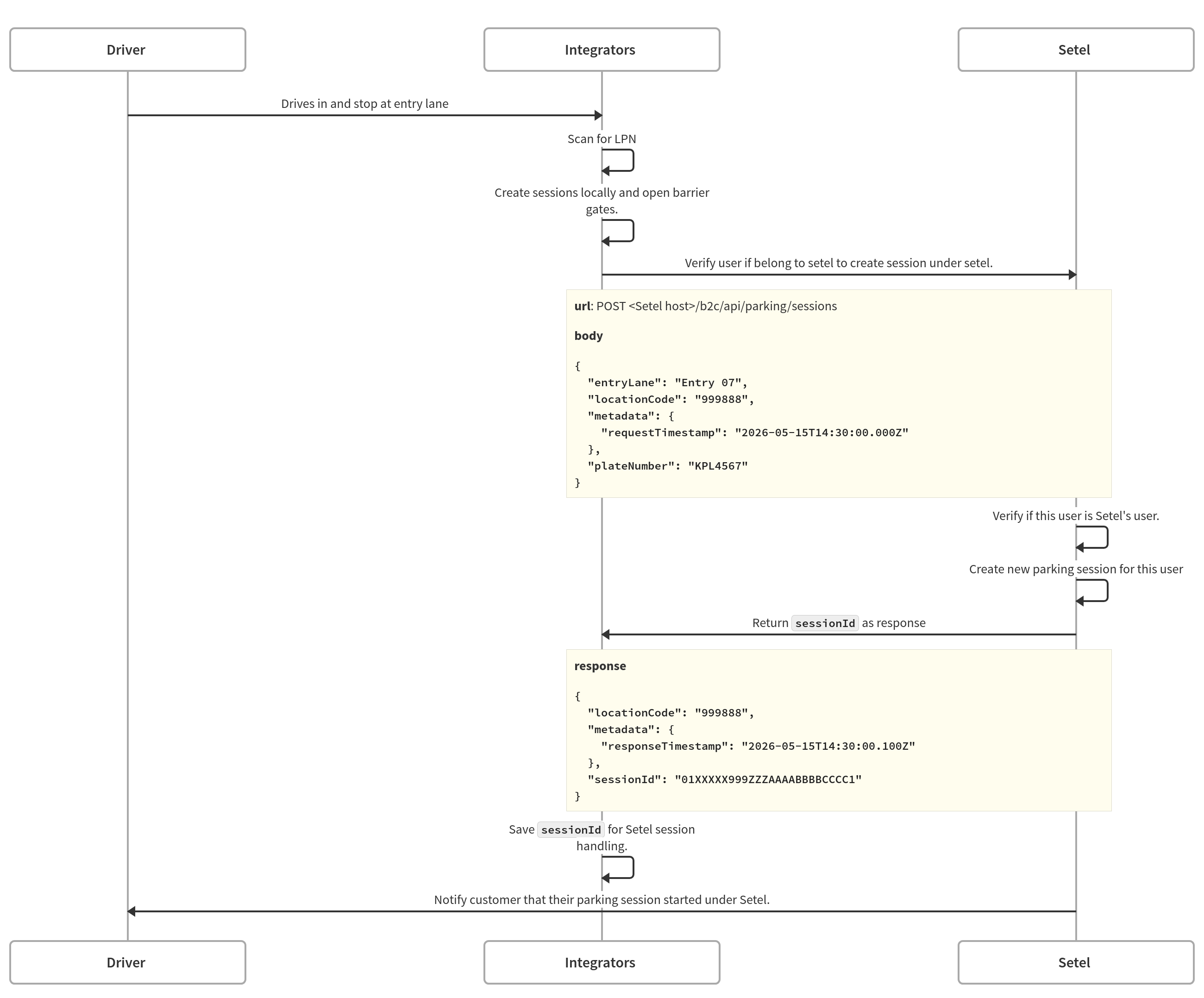
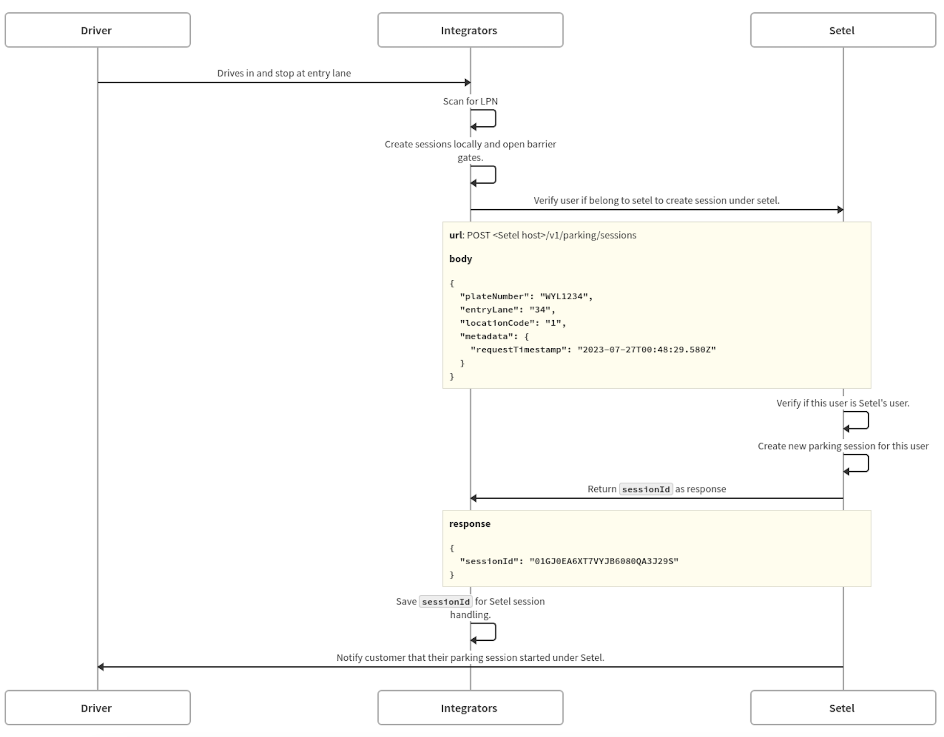
This feature is only available to Setel user with License Plate number (LPN) setup and automated parking feature enabled in Setel app.
There are 3 journeys to integrate for Setel automated parking:
- Creating a parking session
- Monitoring a parking session
- Ending a parking session
Your system will create a parking session in Setel system when your LPR detects a user’s LPN at the point of entry.
Note: Please check if the license plate number is your season parking customer before creating a parking session in Setel.
API reference: Create a parking session
Updated about 3 hours ago
What should I read next?
